By DARREN MCCORMICK

Oregon’s treatment of the mentally ill has come under criticism both for placing people back into the public before they are mentally fit and for not placing people back into the public fast enough. For instance, see this article by Fedor Zarkhin of OregonLive.
Meanwhile, the number of homeless people in Portland has increased, and some of them are less than mentally stable. This is the first article in a series that will discuss the Oregon mental health system, how it is intended to function, and whether the laws for involuntary treatment are reasonable.
Specifically, there are two important questions that set the boundaries for the state’s actions: One, when is the state required to detain and treat a person for mental illness? Two, when is the state permitted to detain and treat a person for mental illness? The answers to these questions will tell us whether you can get another person committed for mental health treatment if you believe them to be dangerous. They will also tell us how easily someone who doesn’t like you could have you committed.
Once you know what the rules are, you can decide for yourself if you think those rules are fair or whether they should be changed. What the rules should be is a difficult question to answer because it strikes at the balance between individual liberty and state authority.
The first thing to understand about the Oregon mental health system is that it is entirely of Oregonian design. There are no federal laws relating specifically to the treatment of the mentally ill, though states must still obey procedure such as habeas corpus. This means that each state has its own mental health laws and policy. On the one hand, this is good news in that if we don’t like the mental health laws in our city, we only need to go to the state level to change them.
However, this is bad news if you think that the federal government could write laws that would raise the bar in states that are falling short of caring for the mentally ill. If you would like to read Oregon’s current laws, they can be found in ORS Chapter 426.
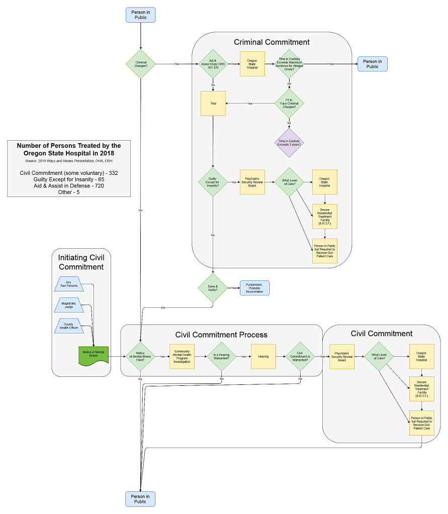
To aid in understanding involuntary treatment in Oregon, I created a flowchart of the pathways into and out of the system. One crucial detail to note is that, in Oregon, two people is sufficient to submit a Notice of Mental Illness (NMI) and begin the process that can result in civil commitment. Civil commitment is the official term for when the state mandates mental health treatment for a person, though this does not necessarily mean that the person will be required to live in a locked facility.

In the next article, I will detail what criteria must be met for a person to qualify for involuntary treatment. Then both you and I will have a better idea of whether our NMI will have the desired result of getting a potentially dangerous person off the street and into a mental health treatment program.
We will also have a better idea of just how easy it might be for that neighbor who has it out for you to get you committed.
***
Darren McCormick is an amateur philosopher applying to masters programs in political science. When not giving kids chess lessons, he examines local practices and governance through a lens of political theory.
Contact Darren: